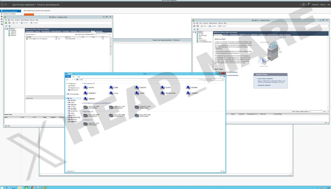
Хакеры группы "Head Mare" взломали сети российской компании НПО "Высокоточные системы и технологии", которая находится в Ижевске и входит в холдинг "Калашников".

"В нашем распоряжении секретная документация на оружие и информация о сотрудниках и поставщиках", – говорится в аккаунте кибергруппы в сети X.

Слитые в сеть материалы доступны для скачивания по ссылке.

Продолжение после рекламы
РЕКЛАМА

Хакеры высмеяли киберграмотность компании, разместив личные данные начальника бюро информбезопасности НПО "ВСТ" Константина Львова и написанные им инструкции для персонала.

Хакеры также отметили, что в материалах есть сведения о планировании цехов предприятия и его финансовых счетах.

picture

Продолжение после рекламы
РЕКЛАМА

picture

picture

picture

picture

picture

"НПО Высокоточные системы и технологии" ("ВТС") производит высокоточные снаряды и стрелковое оружие. В 2016 году СМИ писали о включении предприятия в концерн "Калашников".

Завантаження...